Local AI
Jump to navigation
Jump to search
This is a guide on how to host local AI to make gemmy gigas and such
This guide will be focused around comfyUI and wan 2.2
will be adding more later
Requirements
[edit | edit source]- a GPU with 8GB+ VRAM
- like 40GB of free storage
Installing shit
[edit | edit source]- first you will need to install comfyUI which you can get here https://www.comfy.org/download
- Just follow the installers instructions for this one
- Make sure you DO select the correct hardware setup

Setting up the model
[edit | edit source]- Once you have it installed you want to head over to the "templates" tab
- Then press on the video tab and search "wan 2.2" and select the one with the robot or whatever
- Proceed to download everything it prompts you to
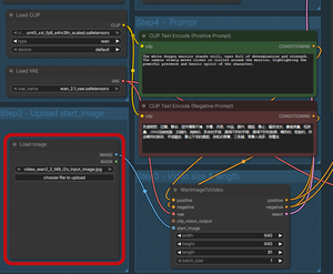
- You'll be meeted by some graph that looks like 'o with alot of snca, you'll want to input your start image in the start_image box, and put your prompt in the prompt box
That's about everything you need to get started more info here https://comfyui-wiki.com/en/tutorial/advanced/video/wan2.2/wan2-2


